White paper

Preparing for an IoT edge project

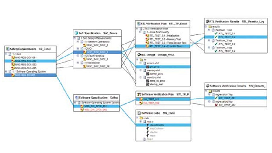
Graphical review of requirements

Before starting your IoT edge device development process, it is wise to spend time preparing for your new custom IC design project. Planning before you start will limit frustration and save you time and money in the long run.

Condividi

Risorse correlate